Heptabase like a Pro
The PKM tool that revolutionized the Paperless Movement
Go deep on the PKM tool that revolutionized the Paperless Movement with its visionary approach. Transform the organization of your work and life through visual knowledge management.

Transform the way you work
Rapidly Grasp Core Concepts
Quickly understand the essential concepts of Heptabase that matter most.
Deploy Instantly
Start using the tool immediately for impactful, visible results from day one.
Master Pro Level
Dive beyond basics and explore the advanced 'Pro' level techniques.
Transform Your Life
Transform the organization of your work and life with visual thinking.
See what you'll learn
This comprehensive course is designed to take you from beginner to expert, with practical exercises and real-world applications at every step.
- Structured 3-layer learning approach
- Practical hands-on exercises
- Real-world tool implementations
- Community support and feedback

Our proven 3-layer structure
Each course follows a structured approach that takes you from understanding the concepts to implementing them in your daily workflow.
The Grand Canvas
Unveil 'the grand canvas' rapidly, discovering core ideas that matter most for strategizing, product development, and crafting persuasive pitches. Perfect for content creators, CEOs, executives, managers, freelancers, and business owners.
- Strategic thinking with Heptabase
- Product development workflows
- Persuasive pitch creation
- Visual ideation techniques

Purposeful Design
Explore Heptabase's balanced, purposeful design where every object serves a function. Learn how the tool aligns with your thinking speed and leverages your existing brain rather than creating a 'second brain.'
- Understanding object purposes
- Thinking speed alignment
- Natural brain augmentation
- Intuitive workflow patterns

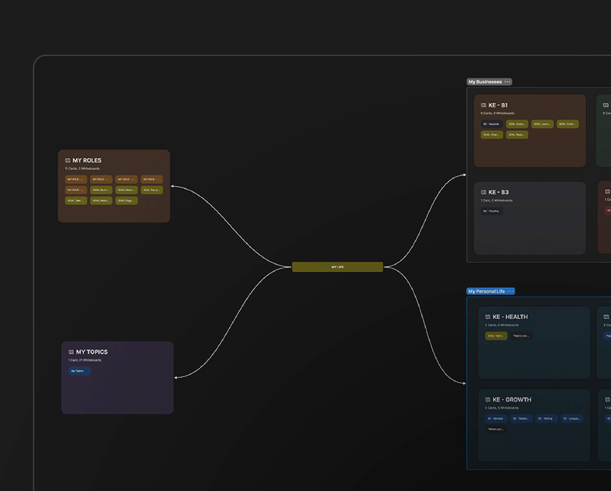
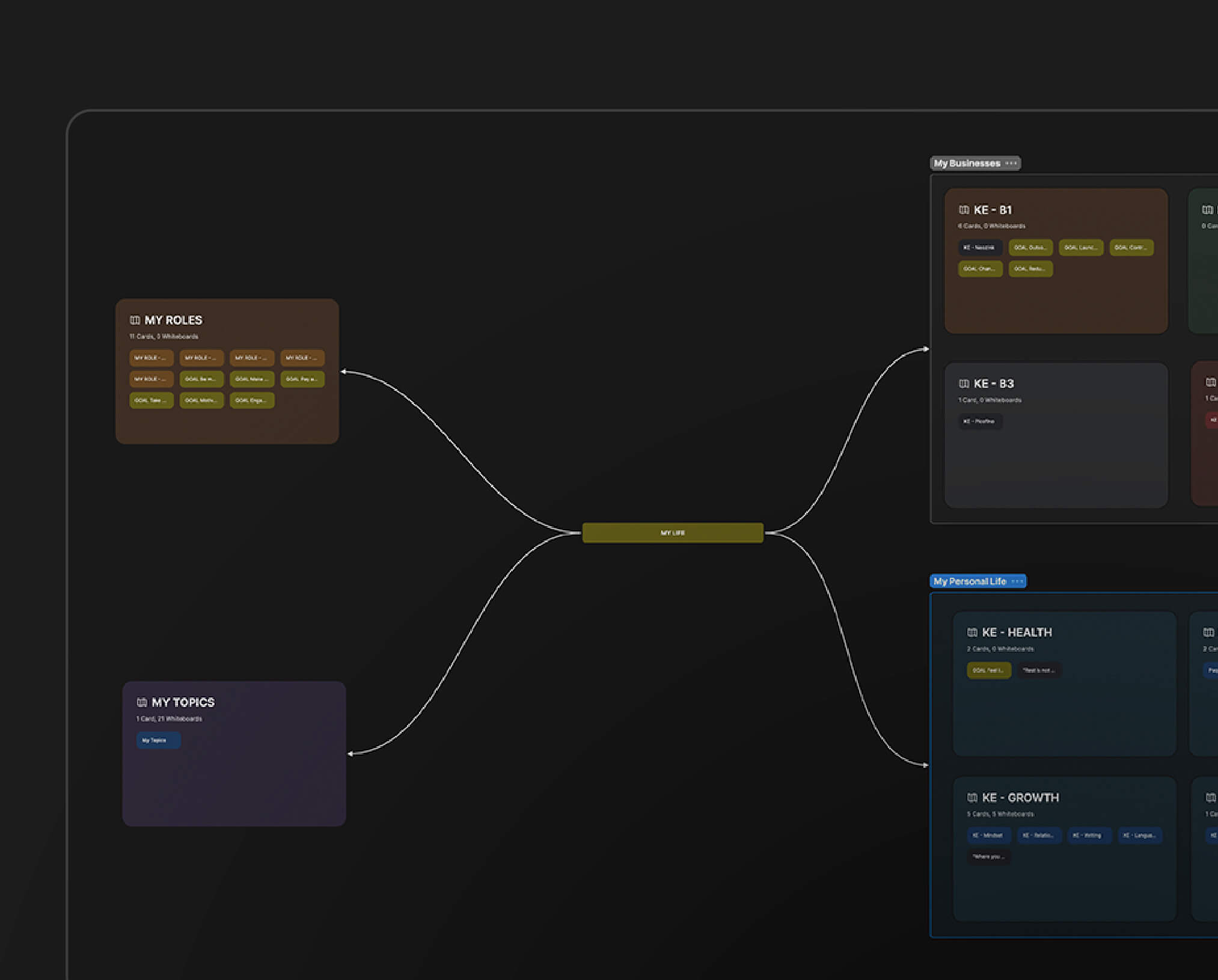
Life Architecture
Discover a revolutionary mental model for architecting your life through Key Elements (work, family, finances), Roles (multifaceted personas), and Topics (managing attention and focus).
- Key Elements: work, family, finances
- Roles and personas management
- Attention and focus systems
- Complete life architecture setup

Inside the course


What's inside
Video Lessons
Key Topics
- Visual knowledge management
- Life architecture design
- Role management
- Attention optimization
- Strategic thinking systems
Tools Featured
- Heptabase
What our students say
"The ICOR Framework has been a game-changer. It gave me the perspective I needed to really understand where my tools fit into my business workflows."
Dan Skiendziel
"Tom and Paco from the Paperless Movement are absolute experts in the productivity space and make learning and applying the knowledge so much fun."
Marcel Ruettgers
"These guys really know their stuff. And they really care about their clients getting results. They've tried out all of the tech, figuring out what works."
Daniel Piatek
Ready to get started?
Join thousands of professionals who have built lasting productivity systems with the ICOR methodology.


